Senest opdateret: 22.01.2024

Gyldig fra og med: 2019.06.00 og nyere

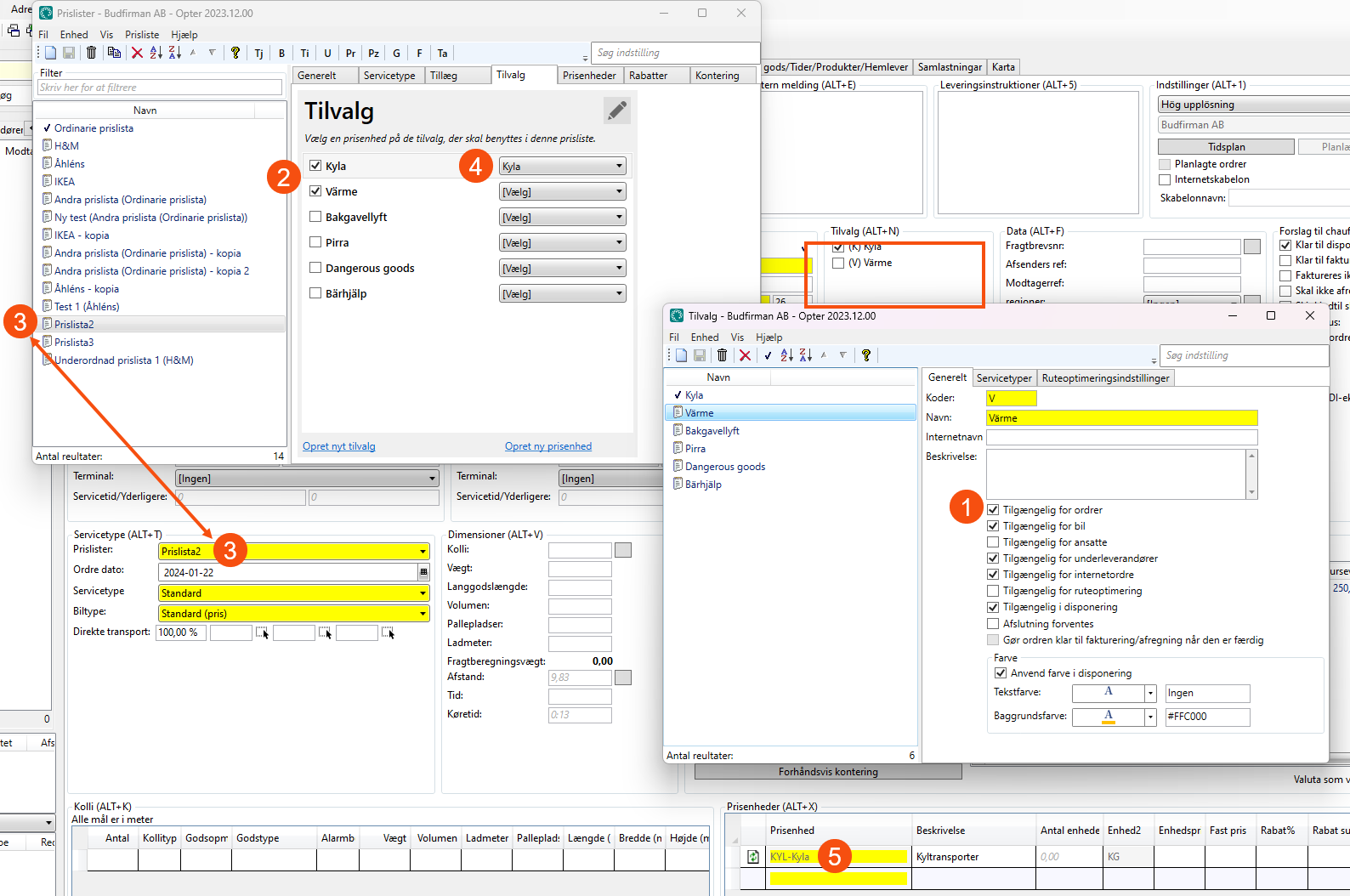
Tilvalg, ordremodtagelsen

Her vælger du tilvalg for ordren. Hvis et tilvalg skal vises her, gælder følgende:

  • Tilgængelig for ordrer (1) skal være markeret under Indstillinger > Tilvalg.

  • Tilvalget skal være markeret under Økonomi > Prislister > fanen Tilvalg (2) for den prisliste, der er valgt på ordren (3).

  • Hvis du har valgt en artikel for tilvalget i prislisten (4), føjes denne artikel automatisk til artikelrækkerne (5), når du vælger tilvalget på ordren.


Referencematerialer

Tilvalg, vindue

Tilvalg