Valikud (order reception)

Last updated: 22 January 2024

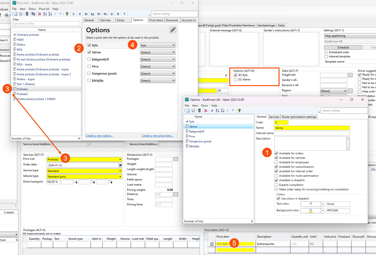
The options on the order can be selected here. For an option to be displayed here, the following applies:

  • Saadaval tellimuste jaoks (1) must be selected under Seaded > Valikud.

  • The option must be selected under Majandus > Hinnakirjad > Valikud tab (2) on the price list selected on the order (3).

  • If a price item has been selected for the option in the price list (4), that price item is automatically added to the item rows (5) when the option is selected on the order.

See also